How to transfer images from FastStone Capture to Paint, Word, Excel, PowerPoint, and the web.

FastStone Capture is not just a screen capture tool; it also supports editing and sharing images across multiple platforms. This article guides you on how to transfer images from FastStone Capture to Paint, Word, Excel, PowerPoint, and the web.

Table of Contents

Transferring images from FastStone Capture to Paint, Word, Excel, PowerPoint, or the web makes editing and sharing easier. Below are detailed instructions for each tool.

Instructions on how to do it

Step 1: Open FastStone Editor by dragging and dropping any image into the "Open File in Editor" box on the software's menu bar.

Picture 1 of How to transfer images from FastStone Capture to Paint, Word, Excel, PowerPoint, and the web.

Step 2: Click on Edit > Edit with External Editor > Select Paint to open the image in the Paint application and continue editing. Alternatively, to quickly open the image in Paint, simply press the E key.

Picture 2 of How to transfer images from FastStone Capture to Paint, Word, Excel, PowerPoint, and the web.

To add other editing tools, click Add or Remove External Editor . In the External Editors section , click Add and then navigate to the .exe file of another image editing application on your computer.

Picture 3 of How to transfer images from FastStone Capture to Paint, Word, Excel, PowerPoint, and the web.

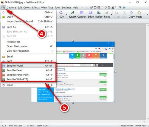
Step 3: To transfer the image to other applications such as Word, Excel, PowerPoint, or the web on your computer, click the File menu.

In the File menu , you'll find four options at the bottom: Send to Word (Alt+W), Send to Excel (Alt+E), Send to PowerPoint (Alt+P), and Send to webFTP (Alt+T).

Picture 4 of How to transfer images from FastStone Capture to Paint, Word, Excel, PowerPoint, and the web.

The results after transferring images to Microsoft Office suite software and web applications.

Picture 5 of How to transfer images from FastStone Capture to Paint, Word, Excel, PowerPoint, and the web.

After transferring the image from FastStone Capture to Paint.

Picture 6 of How to transfer images from FastStone Capture to Paint, Word, Excel, PowerPoint, and the web.

After transferring images from FastStone Capture to Word.

To import via the web, you need to access Fastone Capture's Settings and configure the FTP Server in the FTP tab of Fastone Capture Settings.

Picture 7 of How to transfer images from FastStone Capture to Paint, Word, Excel, PowerPoint, and the web.


FastStone Capture helps you quickly capture screenshots, edit them, and send them to Paint, Word, Excel, and PowerPoint without complicated steps. Using the Send to Office feature, images will be inserted directly into your document for editing, optimizing your workflow. If you need to upload images to the web, simply set up an FTP server in the settings, saving time and improving efficiency when working with images.

You've just finished reading the article "How to transfer images from FastStone Capture to Paint, Word, Excel, PowerPoint, and the web." edited by the TipsMake team. You can save how-to-transfer-images-from-faststone-capture-to-paint-word-excel-powerpoint-and-the-web.pdf to your computer here to read later or print it out. We hope this article has provided you with many useful tech tips and tricks. You can search for similar articles on tips and guides. Thank you for reading and for following us regularly.

« PREV Keyboard shortcuts for taking screenshots on various computer and laptop models.
NEXT » How to install CyberLink Youcam on Windows