Summary of some ways to fix USB Device Not Recognized on Windows 7, 8 and 10

The USB Device Not Recognized error is one of the most common errors, often appearing during the process of connecting a USB drive on Windows XP, Windows 7, 8 and even Windows 10. In the following article, Network Administrator will Introduce and guide you to some solutions to fix this USB Not Recognized error quickly.

The " USB Device Not Recognized " error is one of the most common errors, often appearing during the process of connecting a USB drive on Windows XP, Windows 7, 8 and even Windows 10. In the following article Admin The network will introduce and guide you to some solutions to fix this " USB Device Not Recognized " error quickly.

images 1 of Summary of some ways to fix USB Device Not Recognized on Windows 7, 8 and 10
Images 1 of Summary of some ways to fix USB Device Not Recognized on Windows 7, 8 and 10

USB device error message is not recognized in Windows 7 and Windows 10

1. Restart your Windows computer

In many cases the easiest way to fix Windows 10 errors is to restart your Windows computer. Note before restarting your Windows computer, save all the documents you are working on and close all open application programs.

After the boot process finishes, connect the USB drive to your computer.

2. Disconnect the computer power and reconnect after 15 minutes

This solution may sound silly, but in some cases it may help you fix the USB device is not recognized.

To disconnect the computer, the first thing to do is turn off your computer, then unplug the power outlet. Wait about 10 to 15 minutes, then proceed to plug in the power again, open your computer and reconnect the USB drive to see if the error has been fixed.

3. Connect the USB drive on another port

This is only a temporary solution. If a "USB device not recognized" error occurs during the USB drive connection, you can connect a USB drive on another port to see if the error is fixed.

4. Disable Fast Startup feature on Windows 8, 8.1 and 10

To disable the Fast Startup feature on Windows 8, 8.1 and 10, refer to the steps here.

5. Update (update) USB driver

Step 1:

Open Device Manager by right-clicking on the Start button and then clicking Device Manager .

Step 2:

Expand Universal Serial Bus and check if there are any unknown USB devices (unknown). If you see an unknown USB device, right-click it and then click Update Driver Software , then click Search automatically for updated driver software so that Windows 10 automatically downloads and installs the latest driver version.

images 2 of Summary of some ways to fix USB Device Not Recognized on Windows 7, 8 and 10
Images 2 of Summary of some ways to fix USB Device Not Recognized on Windows 7, 8 and 10

Also you can refer to the article:

  1. How to update, update drivers for computers

6. Update (update) Generic USB Hub driver (s)

Step 1:

Open Device Manager by right-clicking on the Start button and selecting Device Manager. Then expand Universal Serial Bus to see if there are one or more Generic USB Hubs.

Step 2:

Right-click the first Generic USB Hub line (if there are multiple Generic USB Hubs), then click Update Driver Software => Browse my computer for driver software => Let me pick from a list of device drivers on my computer , select Generic USB Hub then click Next .

images 3 of Summary of some ways to fix USB Device Not Recognized on Windows 7, 8 and 10
Images 3 of Summary of some ways to fix USB Device Not Recognized on Windows 7, 8 and 10

images 4 of Summary of some ways to fix USB Device Not Recognized on Windows 7, 8 and 10
Images 4 of Summary of some ways to fix USB Device Not Recognized on Windows 7, 8 and 10

images 5 of Summary of some ways to fix USB Device Not Recognized on Windows 7, 8 and 10
Images 5 of Summary of some ways to fix USB Device Not Recognized on Windows 7, 8 and 10

images 6 of Summary of some ways to fix USB Device Not Recognized on Windows 7, 8 and 10
Images 6 of Summary of some ways to fix USB Device Not Recognized on Windows 7, 8 and 10

Wait until the screen says 'Windows has successfully updated your driver software'.

images 7 of Summary of some ways to fix USB Device Not Recognized on Windows 7, 8 and 10
Images 7 of Summary of some ways to fix USB Device Not Recognized on Windows 7, 8 and 10

7. Reinstall the USB driver

Note:

Before reinstalling the USB driver you should create a system restore and system restore point or backup the image in case of an error in the process of installing drivers on your Windows 10 computer. .

- Open Device Manager. To do this, follow the steps below:

Press the Windows + R key combination to open the Run command window.

On the Run command window, enter devmgmt.msc there and press Enter.

- Next on the Device Manager window, expand the Disk Drives section .

Right-click External USB 3.0 Disk , then select Uninstall .

images 8 of Summary of some ways to fix USB Device Not Recognized on Windows 7, 8 and 10
Images 8 of Summary of some ways to fix USB Device Not Recognized on Windows 7, 8 and 10

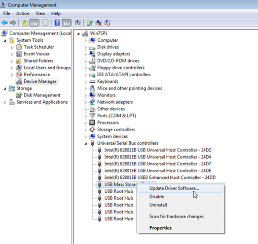
- Next expand the Universal Serial Bus Controllers section .

Right-click the USB Mass Storage Device and select Uninstall . Also you can uninstall any unknown USB Device (Unknown USB Device) from this list.

images 9 of Summary of some ways to fix USB Device Not Recognized on Windows 7, 8 and 10
Images 9 of Summary of some ways to fix USB Device Not Recognized on Windows 7, 8 and 10

- From the Action menu, select Scan for hardware changes .

images 10 of Summary of some ways to fix USB Device Not Recognized on Windows 7, 8 and 10
Images 10 of Summary of some ways to fix USB Device Not Recognized on Windows 7, 8 and 10

- After the scan finishes, open Windows Explorer and find your connected USB drive.

If the Not Recognized error still occurs, then proceed to re-open Device manager again and update the USB driver. To do this thing:

- Expanding Disk Driver.

Right-click your USB 3.0 drive, then select Update Driver Software .

images 11 of Summary of some ways to fix USB Device Not Recognized on Windows 7, 8 and 10
Images 11 of Summary of some ways to fix USB Device Not Recognized on Windows 7, 8 and 10

Wait for Windows to automatically find the latest driver version for your USB 3.0.

- Do the same to update the driver for USB Mass Storage Device .

images 12 of Summary of some ways to fix USB Device Not Recognized on Windows 7, 8 and 10
Images 12 of Summary of some ways to fix USB Device Not Recognized on Windows 7, 8 and 10

Once completed, your USB 3.0 test has been received or not.

8. Install the latest chipset driver version

1. Download the Intel Driver Update Utility.

images 13 of Summary of some ways to fix USB Device Not Recognized on Windows 7, 8 and 10
Images 13 of Summary of some ways to fix USB Device Not Recognized on Windows 7, 8 and 10

2. Run Intel Driver Update Utility, then on the first window click Next .

images 14 of Summary of some ways to fix USB Device Not Recognized on Windows 7, 8 and 10
Images 14 of Summary of some ways to fix USB Device Not Recognized on Windows 7, 8 and 10

3. Accept the terms and click Install .

images 15 of Summary of some ways to fix USB Device Not Recognized on Windows 7, 8 and 10
Images 15 of Summary of some ways to fix USB Device Not Recognized on Windows 7, 8 and 10

4. Wait for the Intel Driver Update Utility to run, install all the required programs and files.

images 16 of Summary of some ways to fix USB Device Not Recognized on Windows 7, 8 and 10
Images 16 of Summary of some ways to fix USB Device Not Recognized on Windows 7, 8 and 10

5. When System Update is completed, click Launch .

images 17 of Summary of some ways to fix USB Device Not Recognized on Windows 7, 8 and 10
Images 17 of Summary of some ways to fix USB Device Not Recognized on Windows 7, 8 and 10

6. Click Start Scan .

images 18 of Summary of some ways to fix USB Device Not Recognized on Windows 7, 8 and 10
Images 18 of Summary of some ways to fix USB Device Not Recognized on Windows 7, 8 and 10

7. After the driver scan finishes, click Download to save the latest driver version you downloaded.

images 19 of Summary of some ways to fix USB Device Not Recognized on Windows 7, 8 and 10
Images 19 of Summary of some ways to fix USB Device Not Recognized on Windows 7, 8 and 10

8. Finally click Install to install the latest Intel driver version on your computer.

images 20 of Summary of some ways to fix USB Device Not Recognized on Windows 7, 8 and 10
Images 20 of Summary of some ways to fix USB Device Not Recognized on Windows 7, 8 and 10

9. When the driver installation process finishes, proceed to restart your computer.

10. Check if the error is still present.

9. Restore Windows to a previous working state

If your USB 3.0 drive has been previously received, then you can restore your computer to the previous working state to fix the problem.

Restore Windows 8 or Windows 8.1 to the previous operating state:

Access Windows 8 System Restore mode:

1. Move your mouse cursor to the lower right corner of the screen to open Settings.

2. Hold down the Shift key, then click the Power button .

3. Select Restart .

4. When your computer restarts, click the Troubleshoot option .

5. On the Troubleshoot window, click Advanced options .

images 21 of Summary of some ways to fix USB Device Not Recognized on Windows 7, 8 and 10
Images 21 of Summary of some ways to fix USB Device Not Recognized on Windows 7, 8 and 10

6. On the Advanced options window, click System Restore .

images 22 of Summary of some ways to fix USB Device Not Recognized on Windows 7, 8 and 10
Images 22 of Summary of some ways to fix USB Device Not Recognized on Windows 7, 8 and 10

7. Select an account with Admin rights.

images 23 of Summary of some ways to fix USB Device Not Recognized on Windows 7, 8 and 10
Images 23 of Summary of some ways to fix USB Device Not Recognized on Windows 7, 8 and 10

8. Enter the account password, then click Continue.

images 24 of Summary of some ways to fix USB Device Not Recognized on Windows 7, 8 and 10
Images 24 of Summary of some ways to fix USB Device Not Recognized on Windows 7, 8 and 10

9. On the System Restore screen, click Next.

10. Select a previous restore point, then click Next .

images 25 of Summary of some ways to fix USB Device Not Recognized on Windows 7, 8 and 10
Images 25 of Summary of some ways to fix USB Device Not Recognized on Windows 7, 8 and 10

11. Confirm your selection and then click Finish.

12. Wait until your computer is restored to the restore point you selected.

13. After the system recovery process has finished, restart your computer.

10. Use supporting software

Using Microsoft's own tools and software:

  1. Hardware and Device Troubleshooter : open the link under Control Panel> All Control Panel Items> Troubleshooting :

images 26 of Summary of some ways to fix USB Device Not Recognized on Windows 7, 8 and 10
Images 26 of Summary of some ways to fix USB Device Not Recognized on Windows 7, 8 and 10

Click Configure a device

  1. Windows USB Troubleshooter

These 2 tools will automatically find and fix USB connection errors to help you.

Note:

If you are using 1 in the Windows versions below:

  1. Windows 8
  2. Windows 8.1
  3. Windows Server 2012 R2
  4. Windows Server 2012

It is also very likely that the USB device not recognizing error is as above. The main reason is after you unplug the USB using the Safely Remove USB feature (right-click the USB icon under the system tray> Eject Mass Storage ), the USB port will be turned to Disable. To fix it, download and install the following HotFix version of Microsoft:

  1. Hotfix KB2830154

Hopefully the above steps will help you fix the USB Device Not Recognize error on Windows. This method is applicable to USB drives, portable external hard drives, USB mice . in short, almost all devices connected via USB.

Refer to some of the following articles:

  1. Fix USB errors that cannot copy files larger than 4GB
  1. Instructions for creating a USB drive contain the Windows XP, 7, 8 and 10 installer
  1. 20 best USB boot methods

Good luck!

4 | 1 Vote
« PREV : Instructions for...
How to use Windows... : NEXT »